关联主题::
同级:: 2025-11-26_星期三
下一级::
放在开头
由于经常进行深度沟通和咨询,所以想着要沉淀这样一份工作流,将”咨询“的产出价值最大化。
这篇文档更倾向于是个人的经验梳理,是一个动态的迭代文档。(如果能对你有所帮助就再好不过了)本篇文档,不会和你探讨诸如「为什么要沉淀这些资料」这些课题(除非你向我请教)
关于这一点,我有两句话:
1.一个人对事情的理解,就是他在这件事上的竞争力。
2.一个人的分享能力也是他格局的一部分。这套工作流价值极高,我估计截止2025.11.28,全网能实现这套工作流的人一定极其稀少。
我的个人微信:x1145158939 (如果这套方案对您有帮助,欢迎您加我好友告知我)另外,我会经常做公益「咨询」,如果你遇到了什么解决不了的问题,不妨问问我?(期待我们的缘分)
从复盘的角度而言,如果一个事件发生的频率足够高,我们就要将其沉淀为「流程 or 习惯」。
为此,我们需要具备如下知识:
- 清单的使用;
- SOP的使用;
- 流程化管理;
- 原则;
学习入口
关于流程化管理,你可以看我这份公开文档汇总梳理:流程管理及流程化思维 - 飞书云文档。李笑来老师说过,执行力的核心就是流程化管理。 搞懂了流程化管理,我们还可以进行数据分析、指标拆解、搭建素材库等。
相关延伸思考:
一、清单搭建
1.1 提醒事项
关于「核查清单」,我一般会使用「提醒事项」这个APP(它的UI我很喜欢)

截止(2025.11.28)这份清单还在构建中,所以很粗糙。我通过(沟通前-沟通中-沟通后)三个维度来构建的,这本身也是一个看板。
类似的清单我还有很多,比如我还有一份「早起流程」清单,配合「快捷指令」可以实现自动化运行。

1.2 滴答清单
滴答清单是我的主要任务管理工具,我会用它来执行各种待办。底层操作系统是GTD(这方面我有系统的分享,可以私聊我要讲座回放)
滴答清单可以通过【模板】快速创建清单的。

上图的这份清单借助(2025.11.28)也不是特别的完整,仅为了和您介绍一下效果。
基于以上这些,我画了一张白板图,梳理了一下《苏苏深度沟通/咨询的产出物V1.0》
最近gemini 3刚发布,它的前端能力很强,我直接使用gemini 3 pro将下图做成了一个网页,并通过Claude Code调用EdgeOne Mcp发布了,地址: https://mcp.edgeone.site/share/ZlV01oXn8-PXfhyE2QHwa


以上这些部分理解起来不难,接下来我来介绍一下重头戏,我是如何用AI实现的自动化操作。
二、AI 处理部分
使用工具包含但不限于:
- ChatGPT(免费版,也可以使用API白嫖最新大模型,但一般而言,免费版够用)
- Gemini 3 Pro(有Google会员账号)
- Claude Code (免费工具,安装成本较高,俗称cc,用来全局管理Obsidian)
- Claude 4.5 大模型(通过公益站白嫖,接入Claude Code使用)🔥
- Notion(用Datebase记录沟通记录,后续可以调用Notion Mcp自动记录,目前还没有完成)
- Obsidian (我的知识管理工具,档案信息都归档在这)
- 梯子🪜(没啥好说的,基础工具)
- NotebookLM (沉淀沟通文档知识库+做沟通PPT)
- 腾讯会议(沟通工具,企业微信账号可以白嫖额度)
- Nas (个人的家庭云存储服务器,备份录屏、文稿等)
- … …
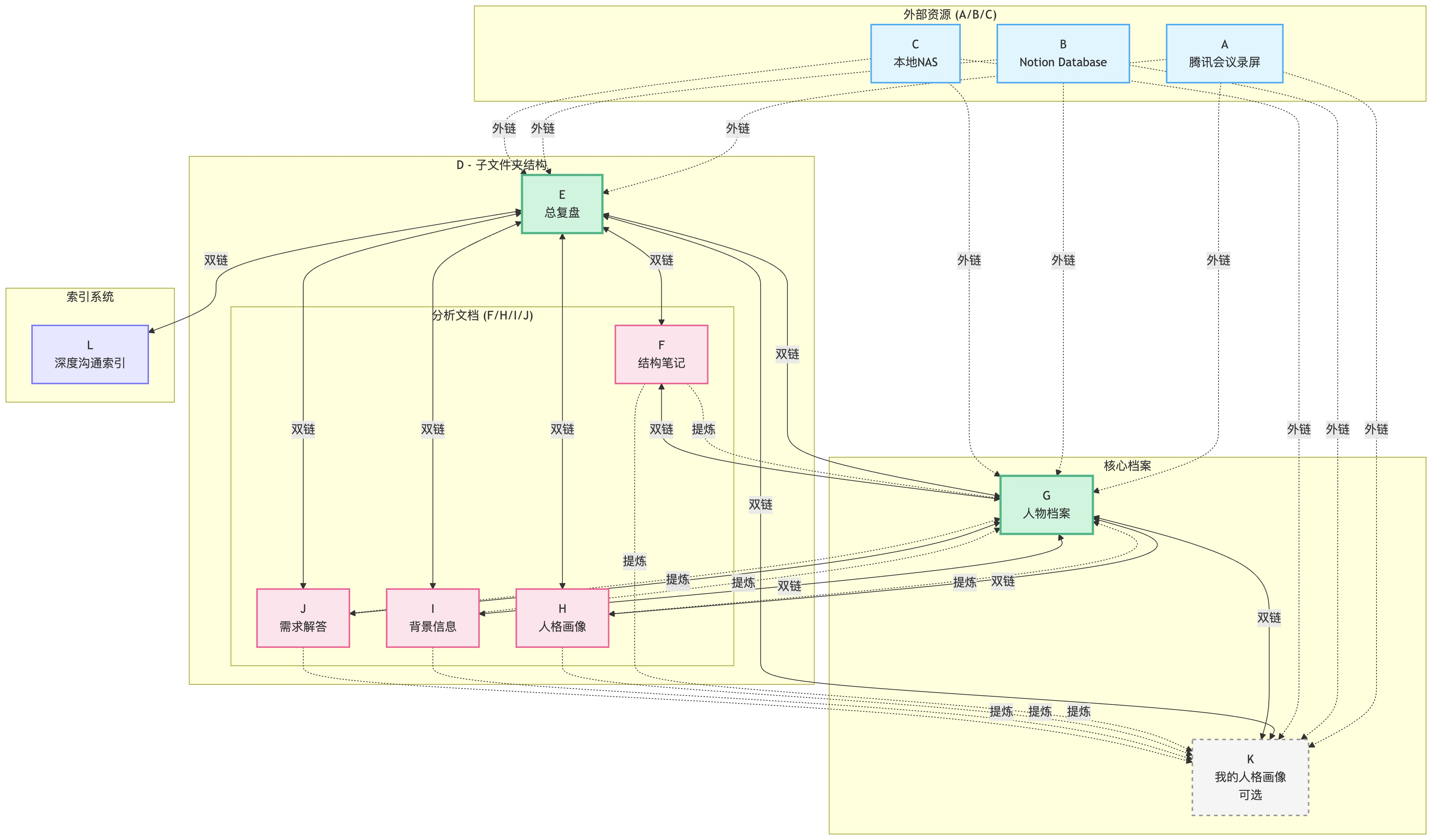
2.1 文档、资料编码及说明:
文档说明
【A部分】:沟通的录屏超链接(多腾讯会议链接)
【B部分】:Notion的Datebase数据库单次沟通过的链接;
【C部分】:沟通的录屏和文稿导出到本地NAS(可以使用Hookmark生成跳转本地文件夹的链接)
【D部分】:在路径「01-深度沟通复盘」建立一个名为(【深度沟通】-主题-时间-人物)的子文件夹
【E部分】:在(【深度沟通】-主题-时间-人物)子文件夹下,创建一个文档命名为(【深度沟通-复盘】主题-时间-人物)
【F部分】:在(【深度沟通】-主题-时间-人物)子文件夹下,创建一个文档命名为(【深度沟通-结构笔记】主题-时间-人物)
【G部分】:在xx文件夹下为沟通对象创建一个以对方名字命名的文件夹,并在这个文件夹下创建一个名为对方名字的文档;
【H部分】:在(【深度沟通】-主题-时间-人物)子文件夹下,创建一个文档命名为(【深度沟通-人格画像】主题-时间-人物)
【I部分】:在(【深度沟通】-主题-时间-人物)子文件夹下,创建一个文档命名为(【深度沟通-背景信息】主题-时间-人物)
【J部分】:在(【深度沟通】-主题-时间-人物)子文件夹下,创建一个文档命名为(【深度沟通-需求解答】主题-时间-人物)
【K部分】:在xx文件下,产出我(苏苏)的人格画像,非必须。
【L部分】:L是一个名为”深度沟通“的文档,E产出的【深度沟通-复盘】文档汇总其中
听起来有些乱是吧,没事看下图说明就可以了:
01-深度沟通复盘/ #母文件夹
└── ├── D - 【深度沟通】-主题-时间-人物 #子文件夹
├── E - 总复盘文档.md
├── F - 结构化笔记.md
├── H - 对方人格画像.md
├── I - 对方背景信息.md
├── J - 需求与问题解答.md
张三 #来访者命名的文件夹
└── ├── G - 张三.md #以张三命名的档案
苏苏 #来访者命名的文件夹
└── ├── K - 苏苏.md #以苏苏命名的档案
最难的是什么?
1、如何让AI自动创建并更新这些文档?
2、这些文档之间的双链关联关系。
双链关联说明
- G文档需包含:A、B、C的链接记录,同时双链关联E、F、H、I、J、K文档;
- E文档需包含:A、B、C的链接记录,同时双链关联F、H、I、J、K、L文档;
- K文档需包含:A、B、C的链接记录,同时双链关联E、G文档;
- L文档需要包含:E文档的索引,并双链关联
- 从F、H、I、J中提炼有价值的内容,完善人物档案E;
- 从F、H、I、J中提炼有价值的内容,完善人格画像K;
外部资源 (A/B/C)
↓ ↓ ↓
└──┬──────────────────┐
│ │
L - 索引中心 ←→ E - 总复盘文档 ←→ G - 人物档案
↑ ↓ ↑
└──────────────┴────────────────┘
↓
F/H/I/J 详细分析文档
以上这套流程,对于绝大多数人而言,理清楚已经需要花费很多时间了,想要手动操作成本更高!需要每个文档都逐一操作一遍,还得逐一格式!
为了方便你搞清楚这里面的文档关系,我可以再清晰化一点。
Mermaid结构化关系图(点击展开看代码)
graph TB subgraph external["外部资源 (A/B/C)"] A[A<br/>腾讯会议录屏] B[B<br/>Notion Database] C[C<br/>本地NAS] end subgraph folder["D - 子文件夹结构"] direction TB subgraph analysis["分析文档 (F/H/I/J)"] F[F<br/>结构笔记] H[H<br/>人格画像] I[I<br/>背景信息] J[J<br/>需求解答] end E[E<br/>总复盘] end subgraph core["核心档案"] G[G<br/>人物档案] K[K<br/>我的人格画像<br/>可选] end subgraph index["索引系统"] L[L<br/>深度沟通索引] end E作为中心枢纽的双链 E <-->|双链| F E <-->|双链| H E <-->|双链| I E <-->|双链| J E <-->|双链| G E <-->|双链| K E <-->|双链| L 提炼关系 F -.提炼.-> G H -.提炼.-> G I -.提炼.-> G J -.提炼.-> G F -.提炼.-> K H -.提炼.-> K I -.提炼.-> K J -.提炼.-> K %% 样式定义 classDef externalStyle fill:#e1f5ff,stroke:#4dabf7,stroke-width:2px classDef coreStyle fill:#d0f4de,stroke:#52b788,stroke-width:3px classDef analysisStyle fill:#fce4ec,stroke:#f06292,stroke-width:2px classDef indexStyle fill:#e7e7ff,stroke:#7c7cff,stroke-width:2px classDef optionalStyle fill:#f5f5f5,stroke:#999,stroke-width:2px,stroke-dasharray: 5 5 classDef folderStyle fill:#fff3bf,stroke:#ffd43b,stroke-width:2px class A,B,C externalStyle class E,G coreStyle class F,H,I,J analysisStyle class L indexStyle class K optionalStyle
看下图会更直观一点:

2.2 AI问答部分
1、【F部分】-深度沟通-结构笔记
我之前在微信文章《10个保姆级AI高效学习技巧!送价值2万的提示词模板 | 手慢无》里写过一份深度沟通 or 长会议生成结构化的提示词。
对于这部分内容,我给你的建议是:
- 使用Chatgpt效果是最好的;
- 将沟通文稿直接发给Chatgpt就好了,即使什么都不说,它也会生成一个结构化笔记。
或者直接给一句话指令:帮我生成一份结构化笔记。
2、【I部分】-深度沟通-背景信息
这部分的需求是,将来访者描述的事情,做一个系统的背景梳理,尽量包含来访者说的所有信息内容。
这个提示词也是用Gemini 3生成的。
这里我测试过了,用Gemini 3的效果会更好一点,chatgpt给的东西太结构化了。
关联提示词:背景梳理
3、【H部分】:深度沟通-人格画像
我的感知能力相较于普通人强一些,一般而言,我可以通过一个沟通快速的为对方构建一份人格画像,了解对方的心理模式,并合理推测对方的成长路径和原生家庭等。
准确率的确是很高的,但是AI能给我更多补充的视角,让我的思考更加严谨。
这部分的画像构建,目前体验下来,chatgpt最好。(当然Claude 我没怎么试过,下次可以试试)
4、【J部分】:深度沟通-需求解答
要知道每一个问题背后对对应着一至多个需求,而每个需求的背后都有具体的解决方案。
解决用户需求的能力,就是你商业交付的能力。
而这些答案,我们日后都可以封装成产品或服务去和市场对接销售的。
一次深度沟通后,AI会帮我沉淀出两部分内容:
第一部分:需求洞察概览表

第二部分:针对每个问题的详细解答
优先采用我在沟通里给出的答案和解决方案。

这个表格,借助Claude Code调用飞书MCP,主动发送到飞书指定的多维表格里(全自动化的)
2.3 Obsidian文档自动处理
确保我已经完成如下工作:
- A:复制了腾讯会议录屏
- B:Notion已添加数据库沟通记录
- C:录屏及文稿归档本地NAS
- F:AI聊天梳理结构化笔记;
- H:AI聊天梳理沟通对象的人格画像;
- I:AI聊天梳理来访者叙述的背景信息;
- J:AI聊天梳理沟通过程产生的需求和答案
这些操作完成后,终端打开Obsidian知识库,运行Claude code(2025.11.24),然后输入内容如:
我刚完成了和xx的深度沟通,已完成如下行为:1、2、3、
这里调用的是Claude Code的Agent功能,它会自动理解你的需求的。
- 深度沟通归档工作流清单 v2.0
- 深度沟通归档助手.md-Agent说明书

大概这样提需求,你只管提需求,剩下的规划它来做。
什么是Agent?
你就理解为是蝙蝠侠的管家,钢铁侠的贾维斯,你已经和他沉淀了一个工作流,当你一说”深度沟通“的时候,它就懂你要什么了。(现在AI可以实现这种需求了)
Claude Code的处理规划:
2.3.1、收集信息

2.3.2、创建各种文档

2.3.3、创建来访者的人物档案

2.3.4、更新深度沟通文档的索引记录
可以看到历史所有的深度沟通复盘记录

将AI聊天的内容,手动填写到各个指定的文档里。
2.3.5、AI自动从各种文档提炼信息完善来访者的人物档案

2.3.6、将需求解答表格的内容自动同步到飞书多维表格

2.3.7、检查和下一步行动

总结:
这套工作流是非常牛的!其实不仅是深度沟通,我还可以用这套工作流进行复盘管理、人脉管理、知识管理等等… …